I prodotti fitosanitari devono essere omologati prima della vendita e l’uso. Durante la procedura di omologazione l’USAV, con altri Uffici federali, ne verifica l’efficacia e i rischi, al fine di proteggere gli esseri umani, gli animali e l’ambiente.
Informazioni utili

Campo di tensione: omologazione dei prodotti fitosanitari
15.01.2026: I prodotti fitosanitari proteggono efficacemente le colture agricole da parassiti, funghi e altri organismi nocivi. Tuttavia, possono anche comportare dei rischi. Per questo motivo sono sottoposti a una procedura di omologazione rigorosa a livello federale. Il funzionamento di tale procedura è stato illustrato dall’USAV ai rappresentanti dei media nel corso di un colloquio informativo.
Nel corso della procedura di omologazione i prodotti fitosanitari vengono esaminati secondo criteri precisi e definiti. Un prodotto viene omologato solo se non ha effetti collaterali inaccettabili sugli esseri umani, gli animali e l’ambiente. L’omologazione definisce anche le sue condizioni d’uso.
Perché è necessaria una procedura di omologazione?
L’uso improprio dei prodotti fitosanitari può avere effetti nocivi sugli esseri umani, gli animali e l’ambiente e persino sulla coltura trattata. Per evitare questi rischi, i prodotti fitosanitari vengono sottoposti a un esame completo con lo scopo di verificarne l’efficacia e i possibili effetti collaterali.
In questo caso la base giuridica è l’ordinanza sui prodotti fitosanitari (OPF).).
Svolgimento della procedura
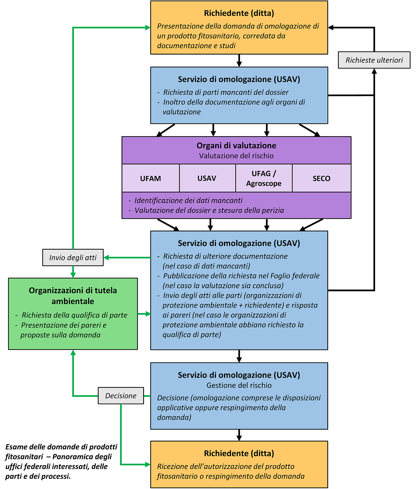
Chi intende immettere sul mercato un nuovo prodotto fitosanitario deve presentare una domanda al Servizio di omologazione, includendo tutti i documenti e gli studi necessari («fascicolo»). Quanto al fascicolo, la Svizzera aderisce alle disposizioni in vigore nell’UE.
In determinate circostanze, è possibile ricorrere a una procedura semplificata, ad esempio se lo stesso prodotto fitosanitario è già stato autorizzato in uno Stato membro dell’UE confinante con la Svizzera. Oltre al fascicolo è necessario presentare i seguenti documenti:
- una copia dell’autorizzazione UE
- una dichiarazione formale che il prodotto fitosanitario è identico a quello autorizzato in uno Stato membro dell’UE confinante con la Svizzera
- il rapporto di valutazione dello Stato membro dell’UE (Registration Report, RR).
Dopo aver esaminato se la domanda è completa, il Servizio di omologazione trasmette il fascicolo agli Uffici federali competenti, i quali verificano la documentazione dal punto di vista scientifico e valutano i rischi per la salute degli esseri umani e degli animali, per l’ambiente e le coltivazioni agricole.
Esame e decisione
Se mancano dei documenti, sarà il Servizio di omologazione a richiederli. Una volta che il fascicolo è completo, i servizi di valutazione elaborano le loro perizie, in base alle quali si deciderà se il prodotto in questione soddisfa i requisiti per l’omologazione.
In questa fase, allo scopo di evitare rischi, si definiscono anche i requisiti, le condizioni d’uso e l’etichettatura del prodotto.
Nella procedura semplificata le autorità svizzere si basano sulle valutazioni estere, adattando però le condizioni al diritto svizzero.
La domanda viene pubblicata nel Foglio federale. Entro una determinata scadenza, le organizzazioni di protezione ambientale legittimate a presentare ricorso secondo la legge sull’agricoltura (LAgr) possono richiedere la qualità di parte, la consultazione degli atti e presentare un parere. Queste organizzazioni sono indicate nell’ordinanza che designa le organizzazioni di protezione dell’ambiente nonché di protezione della natura e del paesaggio legittimate a ricorrere (ODO). I pareri presentati vengono esaminati dal Servizio di omologazione in collaborazione con i servizi di valutazione e il servizio giuridico dell’USAV.
Al termine della procedura il Servizio di omologazione approva o respinge la domanda con una decisione. Oltre al richiedente, sono legittimate a presentare ricorso anche le organizzazioni di protezione ambientale che hanno richiesto la qualità di parte.
Compiti degli Uffici federali nella procedura di omologazione
L’UFAM esamina gli effetti di un prodotto fitosanitario sull’ambiente, ossia valuta quali rischi ecotossicologici può avere sugli organismi acquatici, le api, gli uccelli, i mammiferi e le piante non bersaglio. In questo caso prende in considerazione la deriva, il dilavamento e il comportamento delle sostanze nel suolo e nelle acque. Inoltre, l’UFAM è responsabile della classificazione e dell’etichettatura dei prodotti fitosanitari in relazione ai pericoli fisico-chimici. Nel caso di micro- e macrorganismi da utilizzare come prodotti fitosanitari verifica anche la loro biosicurezza.
L’USAV verifica la tossicità dei prodotti fitosanitari per l’essere umano, valuta i residui negli alimenti e nell’acqua potabile e stabilisce i livelli massimi per i residui. Valuta inoltre i rischi per gli utilizzatori non professionali e le persone che vivono o si trovano nelle vicinanze. L’USAV è anche responsabile della valutazione della tossicità dei prodotti fitosanitari sui vertebrati da combattere, nonché della classificazione e dell’etichettatura di questi prodotti in relazione ai pericoli per la salute.
Agroscope valuta le proprietà chimiche, l’efficacia e l’idoneità agricola dei prodotti fitosanitari; esamina anche i rischi per gli organismi del suolo, gli organismi ausiliari e le api e verifica se i livelli massimi di residui possono essere rispettati.
I titolari dell’omologazione e gli importatori di prodotti fitosanitari sono tenuti a notificare ogni anno la quantità di prodotti venduti in Svizzera all’UFAG, il quale analizza questi dati.
Quantitativi di vendita delle sostanze attive contenute nei prodotti fitosanitari
La SECO valuta l’esposizione degli utilizzatori professionali di un prodotto fitosanitario e delle persone che svolgono successivamente lavori nelle aree trattate. Determina inoltre quali dispositivi di protezione individuale, come indumenti protettivi, guanti di protezione, copricapo, occhiali di protezione o maschera di protezione per le vie respiratore sono necessari per la rispettiva applicazione e quali altre precauzioni devono essere adottate per garantire l’uso in sicurezza del prodotto fitosanitario.
La SECO valuta l’esposizione degli utilizzatori professionali e delle persone che lavorano nelle aree trattate. Stabilisce anche quali dispositivi di protezione individuale sono necessari e quali misure di sicurezza adottare.
Ulteriori informazioni
Ultima modifica 13.01.2026

